My Projects

Technology animation
Throughout work, school, and my general life, I have completed numerous engineering-related projects. I have included here some that I found most interesting. These projects include aspects of controls, software, hardware, machine learning, sensor data fusion, data analysis, and project management. Each project is briefly outlined below. Click the titles to read more!
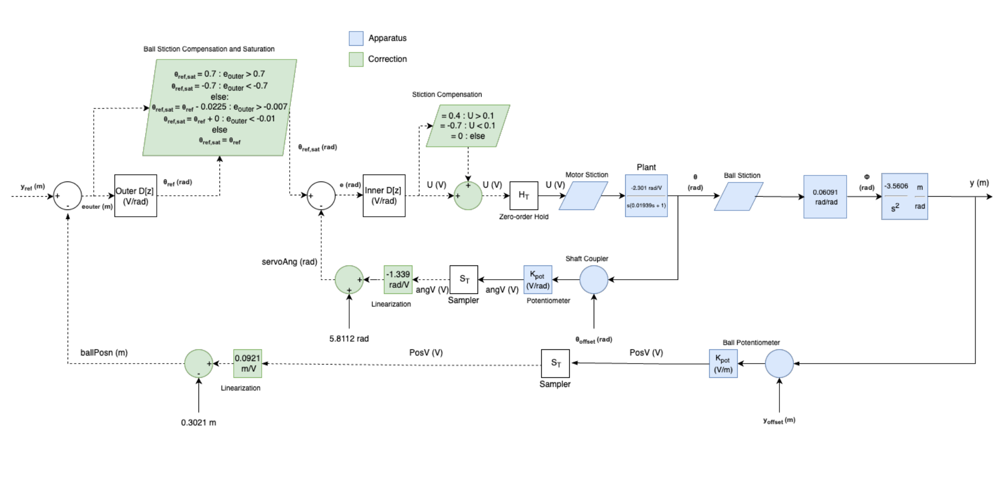
EmRG Dual Axis Antenna Positioner
  • Built to help position radio system antennae under test
  • Achieved precise azimuth and elevation adjustments, high weight capacity, and comparable performance to commercial positioners for <10% of the price
  • Software (Matlab), Hardware, Project Management
Antenna positioner
Rally and Rehab (Capstone Project)
  • Designed and prototyped a sleeve embedded with sensors to provide racket sport-specific biomechanical analysis
  • Team leader of the award-winning project
  • Software (Python), Hardware, Project Management, Sensor Data Fusion, Data Analysis
Rally and Rehab sleeve
Doppler-Based Vehicle Speed Estimation
  • Implemented and compared an Unscented Kalman Filter and a Convolutional Neural Network for vehicle speed estimation based on the Doppler effect
  • Achieved <2.7 km/h average error with CNN
  • Software (Matlab, Python), Machine Learning, Data Fusion
Raw data example
Line-Following Rescue Robot
  • Designed and built a fully autonomous robot to navigate a course, pick up a Lego character, and return to the start
  • Team leader of successful project
  • Software (C++), Hardware, Project Management, Controls, Sensor Data Fusion
Line-following robot
IR Sensor and Thermocouple Based Localization
  • Modeled sensors with Gaussian noise analysis
  • Used sensor fusion to combine probabilistic Gaussian distributions to localize heated block
  • Implemented EKF to track object motion in real time with <5% error
  • Software (Matlab, Simulink), Data Fusion
Localization plots
ANN for Wind Turbine Fault Detection
  • Built 2 ANNs for 2 accelerometer data points
  • Tested different normalization methods, architecture, and activation functions
  • Applied sensor fusion to achieve 97% accuracy
  • Software (Python), Data Fusion, Machine Learning
ANN results
Waterloo VIP Lab Website
  • Built entire website for VIP Lab ensuring easy upkeep
  • Implemented fully autonomous updates to personal pages by pulling scholar data from Scopus API
  • Automatically linked open access papers using an API
  • Software (CSS, HTML, PHP, JS), Project Management
VIP Lab website screenshot
Nonlinear Spacecraft Navigation State Estimation
  • Implemented an EKF for a 7-state vector using noisy measurements and probabilistic event-driven disturbances
  • Derived nonlinear models; tried constant and time-decaying, event-based noise matrices
  • Software (Matlab), Data Fusion
Spacecraft state estimation
Pressure Sensor Model Design and Validation
  • Designed a 2nd-order linear regression model
  • Applied various filters to reduce noise; evaluated various regressors
  • Achieved R² = 0.96, RMSE = 0.005; tested robustness with bootstrapping
  • Software (Matlab), Data Analysis, Machine Learning
Pressure sensor model results